Где чаще всего возникает ошибка?
Что делать, если пропал курсор мыши на windows 10?
Существует несколько программ, в которых окно с ошибкой, появляется чаще всего:
Программа Excel. Неисчислимое количество сотрудников на различных предприятиях часто сталкиваются с подобной ошибкой. К сожалению, после ее возникновения зачастую часть данных начинает теряться, из-за чего пользователь испытывает множество трудностей. Как правило, основной причиной сбоя является совершение множество вычислений и других математических операций. Поскольку программа забирает много ресурсов, то они должны быть задействованы в полном размере, либо система автоматически распределяет их между другими приложениями, либо вовсе происходит отсутствие раздачи.
Чтобы минимизировать собственные потери, рекомендуется:
- как можно чаще сохранять результаты проделанной работы, тогда не придется так сильно горевать в случае возникновения ошибки
- упорядочить последовательность собственных действий, поскольку чем больше действий выполняется одновременно, тем больше нагрузки идет устройство.
Стоит отметить, что неправильное использование утилиты в процессе работы и научный «метод тыка», также приводит к возникновению ошибки, поэтому экспериментировать с программой нужно тоже грамотно.
Access. В отличие от предыдущей программы, Access не требует большое количество памяти, однако в процессе ее использования, сам работа оказывается сложнее, поскольку состоит из множества сложных цепочек. Когда логика в цепи нарушается, начинает возникать ошибка
Крайне важно найти как можно быстрее ошибку в данных, либо программа можно не сохранить результаты проделанной работы. Самым оптимальным советом в данном случае будет как можно чаще совершать резервное копирование данных. Поскольку не существует такой программы, которая бы всегда работала исправно, важно понимать, что сбой может случиться в ее работе, независимо от действий пользователя
Файл Issas.exe
Поскольку не существует такой программы, которая бы всегда работала исправно, важно понимать, что сбой может случиться в ее работе, независимо от действий пользователя. Файл Issas.exe. Среди трех ситуаций, в данном случае ошибка оказывается самой сложной и неприятной
Зачастую это связано с тем, что данный файл является составной частью Microsoft Local Security Authentication, которая обеспечивает безопасность в процессе использования ПК. Если возникает ошибка, то существует большая вероятность того, что причина заключена в работе OC. Оптимальным решением ситуации станет срочная переустановка Windows, чтобы предотвратить поломку устройства
Среди трех ситуаций, в данном случае ошибка оказывается самой сложной и неприятной. Зачастую это связано с тем, что данный файл является составной частью Microsoft Local Security Authentication, которая обеспечивает безопасность в процессе использования ПК. Если возникает ошибка, то существует большая вероятность того, что причина заключена в работе OC. Оптимальным решением ситуации станет срочная переустановка Windows, чтобы предотвратить поломку устройства
Файл Issas.exe. Среди трех ситуаций, в данном случае ошибка оказывается самой сложной и неприятной. Зачастую это связано с тем, что данный файл является составной частью Microsoft Local Security Authentication, которая обеспечивает безопасность в процессе использования ПК. Если возникает ошибка, то существует большая вероятность того, что причина заключена в работе OC. Оптимальным решением ситуации станет срочная переустановка Windows, чтобы предотвратить поломку устройства.
Сбрасываем настройки BIOS для устранения ошибки 12
В том случае, если виновником ошибки выступает BIOS, то эта проблема легко решиться при выполнении следующих рекомендаций сброса настроек и возврат их к прежнему рабочему состоянию. Для этого существует несколько способов. Одним из самых простых способов является замыкание специальных перемычек на материнской плате при включенном компьютере.
Для этого найдите на плате специальные контакты, они могут называться по-разному, в зависимости от производителя (Clear CMOS, CLRTC и т.д.). Если у вас имеется 3 контакта, то вам нужно переставить перемычку, изменив соединяющиеся контакты.
 Перемычка CMOS-памяти
Перемычка CMOS-памяти
Иногда контактов 2, и они не замкнуты вовсе. Чтобы сбросить настройки BIOS их необходимо замкнуть любым токопроводящим предметом. Отлично подойдет железная скрепка. При замыкании не волнуйтесь, сила тока в этом модуле слишком мала, чтобы нанести вам вред.
Следующий способ предполагает вынимание батарейки CMOS-памяти. Она служит для подпитки специальной памяти, в которой хранятся настройки биос. Для его сброса нам нужно заблокировать источник питания на время. Вытащите такую батарейку на 15 минут. Ее легко найти на системной плате, она напоминает большую металлическую пуговицу. Достать ее можно любым острым предметом.
И последний способ, также довольно прост – сброс настроек BIOS для решения проблемы с ошибкой 12 при помощи утилиты Debug. Для этого откройте командную строку и запишите команду «debug». В открывшемся окне впишите три команды:
- O 70 17
- O 73 17
- Q.
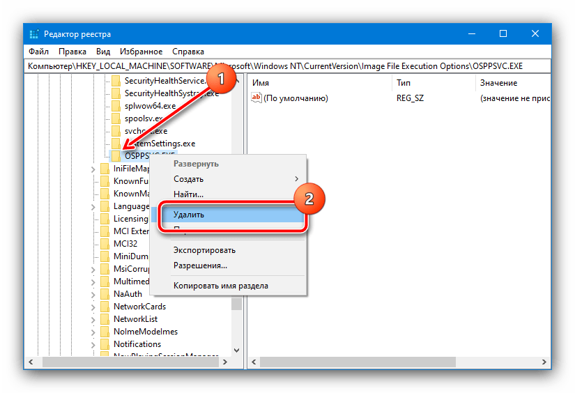
Способ 1: Редактирование системного реестра
Рассматриваемый сбой возникает в первую очередь из-за неправильной работы механизма выдачи прав доступа одному из компонентов Майкрософт Офис, что в большинстве случаев можно устранить удалением определённой ветки реестра.
- Вызовите «Редактор реестра» – проще всего это сделать с помощью средства «Выполнить», запустив его сочетанием Win+R. Далее введите в окно запрос regedit и нажмите «ОК».

Перейдите по адресу:
HKEY_LOCAL_MACHINESOFTWAREMicrosoftWindows NTCurrentVersionImage File Execution OptionsOSPPSVC.EXE
На всякий случай рекомендуем сделать резервную копию раздела – выделите папку Image File Execution, затем воспользуйтесь пунктами «Файл» – «Экспорт».

Выберите местоположение, куда желаете выгрузить бэкап, задайте ему имя и кликните «Сохранить».


Подтвердите своё намерение.

После запуска ОС проверьте наличие проблемы. Если она будет устранена, воспользуйтесь одним из следующих методов.
#2 – Сброс сессии пользователя и завершение зависших процессов в RDS сессии
Сначала попробуем найти и принудительно сбросить сессию пользователя, который не может зайти на RDS сервер. В диспетчере задач, на вкладке Users найдите нужного пользователя и через контекстное меню кликаем “Log off”. В большинстве случаев, этого достаточно, но иногда в диспетчере задач вы можете обнаружить множество зависших сессий с именем “(4)” вместо имени пользователя. Как правило в зависшей сессии будет присутствовать 4 процесса:
- Client Server Runtime Process (csrss.exe)
- Desktop Windows Manager (dwm.exe)
- Windows Logon Application (winlogon.exe)
- Windows Logon User Interface
В первую очередь попробуйте завершить все зависшие сессии с (4) через диспетчер задач, как описано выше. Если это не поможет, то лучше всего перезагрузить сервер, но зачастую такой возможности нет, поэтому пробуем решить проблему без перезагрузки:
- Запустите командную строку с правами администратора и введите: query session Она покажет всех пользователей и их сессии на терминальном сервере. В выводе команды есть 3 интересующих нас столбца: SESSIONNAME, USERNAME и ID. Найдите пользователя (4) и соответствующий ему ID, в данном примере ID 2. Нам нужно завершить процесс csrss.exe который работает под этой сессией, сначала найдем его.
- В командной строке введите: query process /id 2 Команда выведет все процессы, которые запущены в этой сессии. Нам нужно найти процесс csrss.exe и соответствующий ему PID. В моём случае PID будет 5140. Нам нужно завершить этот процесс.
- Сверимся по диспетчеру задач. Откройте диспетчер задач, перейдите на вкладку Details и найдите нужный вам PID и процесс.Если нужный вам PID соответствует процессу csrss.exe, то завершите процесс через контекстное меню и End task, либо через командную строку: taskkill /F /PID 5140
Это нужно проделать с каждым пользователем “(4)”, если их несколько.
Опасна ли она для операционной системы?
Многие пользователи постоянно интересуются тем, опасна ли данная ошибка для работоспособности всей системы. Разбирая все потенциальные проблемы, можно с уверенностью утверждать, что этот сбой способен сломать систему. Но только в том случае, если она будет относиться к процессам самой работы Windows. Узнать это довольно просто: нужно запомнить, к какому именно процессу относится возникшая ошибка, и проверить его в панели задач с помощью сочетания клавиш «Ctrl+Alt+Delete». Во вкладке «Процессы» найдите утилиту (которая получила предупреждение) и посмотрите, к какому циклу действий она относится. Если там стоит Windows, то нужно немедленно сохранять данные и менять операционную систему, пока она не слетела.
4 способ: переустановка Google Play маркета
Если все выше предложенные способы не помогли рекомендуем удалить Google Play, возможно из-за несовместимости ус устройством у вас и появляется ошибка DF-DFERH-01. Данный способ подойдет владельцев Meizu (Мейзу). Чтобы выполнить переустановку Google Play, вам необходимо полностью удалить приложение Google Play, включая обновления, кэш и данные.
Чтобы удалить приложение Gogole Play Маркет, сделайте следующие шаги:
- Войдите в «Настройки» на Android телефона.
- Перейдите в раздел «Приложения».
- Откройте пункт «Google Play» и нажмите «Удалить».
- Далее выполните перезагрузку Андроид.
Для того чтобы установить Google Play заново, вам необходимо скачать корректный для вашего устройства apk-файл с приложением Google Play.
Один из достаточно надежны источников APK файлов, для Андроид, является apkmirror.com.
Как установить Googel Play на Android:
- Зайдите на apkmirror.com и в поисковой строке введите: Google Play
- Затем перейдите во вкладку выбрав версию Google Play.
- Далее выберите вариант именно с вашей версией Android (Примечание: как узнать версию Android), так как это может повилять на корректность работы приложения на вашем устройстве.
- Нажмите «Download APK» для скачивания файла. Если у вас не получилось скачать файл-apk, тогда прочите нашу статью как установить apk файл на Android.
- После скачивания запустите приложение и авторизируйтесь в нем. Введите свою Google-почту и пароль.
После переустановки Google Play проверьте наличие ошибки , в большинстве случаев данный способ помогает. Если все же нет, тогда вам следует перейти к самому радикальному способу.
Изменяем настройки BIOS
Для устранения проблемы с ошибкой «Недостаточно свободных ресурсов для работы данного устройства. (Код 12)» необходимо настроить BIOS, возможно причина кроется именно в нем.
- Для этого откройте его, нажав определенную кнопку, которая соответствует вашей системной плате, обычно это клавиша DEL.
- Откройте вкладку «Advanced» вверху и найдите в этом окне пункт «PnP OS Installed» и убедитесь, что параметр его установлен в соответствии со значением «Yes» — т.е. включен.
- После этого нажмите F 10 для сохранения изменений настроек и подтвердите клавишей «Enter». Эта настройка отвечает за автоматическое распределение ресурсов системы.
- После ее активирования (если она была выключена до этого), система должна определить устройство, с которым возникали проблемы и автоматически обновить для него драйвера. Для этого у вас должен быть подключен Интернет.
В диспетчера устройств проверьте все устройства на наличие последних версий драйверов. Если какое-либо из устройств продолжает нуждаться в свободных ресурсах для работы устройства (ошибка 12) попробуйте отключить клавиатуру, мышь, устройства вывода звука, устройства USB, все периферийные устройства, которые подключены к ПК. Если одно из этих устройств вызывает ошибку попробуйте заменить его, возможно причина именно в нерабочем оборудовании компьютера.
Ошибка «Недостаточно свободных ресурсов для работы данного устройства» с кодом 12 появляется в свойствах устройства диспетчера устройств Windows 10. Она может отображаться на таких устройствах как видеокарта от Nvidia или AMD, сетевых адаптеров WiFi и Ethernet, клавиатура и мышь, или звуковых. Код 12 обозначает, что ошибка является аппаратной и возникает, когда двум устройствам назначен один и тот же порт ввода-вывода. Также, она встречается у пользователей, которые майнят криптовалюту используя два графических процессора GPU. Разберем, что делать и как исправить ошибку, когда недостаточно свободных ресурсов для работы данного устройства с кодом 12 в Windows 10.
Если вы майните криптовалюту, то система просто не заточена по умолчанию к таким специфическим настройкам. Если код 12 появляется в видеокарте Nvidia или AMD при майнинге на 2 GPU, то нужно изменить Top Of Lower Usable DRAM, который определяет верхнюю границы памяти ОЗУ, расположенной в пределах нижних четырех гигабайт адресного пространства. Войдите в BIOS и:
- Найдите параметр Top Of Lower Usable DRAM и установить его значение на 3.5 Гб. (параметр не на всех материнских платах имеется).
- Также, в BIOS найдите параметр Above 4G Decoding и измените его на значение Включено.
- Нажмите F10, чтобы сохранить настройки BIOS.
Нажмите Win+R и введите regedit, чтобы открыть редактор реестра. В реестре перейдите по пути:
- Справа на пустом поле щелкните правой кнопкой мыши
- Выберите Создать > Параметр DWORD 32 или 64. В зависимости, какая у вас Windows 10.
- Назовите новый параметр HackFlags и присвойте ему значение 600.
- Перезагрузите ПК и проверьте, появляется ли код ошибки 12 на видеокарте.
Драйверы PCI связаны с материнской платой и их удаление с автоматической переустановкой может исправить проблему. Для этого:
- Нажмите Win+X и выберите «Диспетчер устройств«.
- Нажмите правой кнопкой мыши по устройству, которое выдает код 12 и выберите «Удалить» (это может быть видеокарта, WiFi, клавиатура или звук).
- Далее разверните графу «Системные устройства» и удалите все PCI (связанные с ним слова).
- Перезагрузите компьютер и система автоматически переустановит драйвера для удаленного устройства и PCI.
Смотрите еще:
- Не удалось инициализировать драйвер этого устройства (Код 37)
- Код 19: Windows 10 не удается запустить это устройство
- Код 43: Windows остановила это устройство — Как исправить?
- Запуск этого устройства невозможен (Код 10)
- Сейчас это устройство не подключено к компьютеру (Код 45)
Загрузка комментариев
Политика конфиденциальности
В сегодняшней заметке хотел остановиться на одной достаточно «неприятной» ошибке (код 12, скрин ниже ), возникающей как при подключении нового оборудования, так и при использовании старого…
Вообще, чаще всего она затрагивает вторую видеокарту, сетевые адаптеры (Ethernet, Wi-Fi, Bluetooth) и звуковые карты. Разумеется, устройство с такой ошибкой — работать в норм. режиме не будет (например, если это коснулось вашей сетевой карты — то ПК/ноутбук будет без интернета…).
Ниже приведу несколько причин, которые наиболее часто приводят к этой проблеме. Желательно проверять это поочередно, в том порядке, в котором они приведены у меня в заметке.
Пример ошибки: «Недостаточно свободных ресурсов… (Код 12)»
Дополнительные методы исправления ошибки
Если ни один из способов, приведенных выше, не помог и не подошел к вашей конкретной ситуации — далее более сложные варианты.
32-бит Windows
Существует ещё один частый фактор, вызывающий ошибку «Недостаточно системных ресурсов для завершения операции» в Windows 10, 8 и Windows 7 — ошибка может появляться, если на вашем компьютере установлена 32-бит (x86) версия системы. См. как узнать, 32-бит или 64-бит система установлена на компьютере.
В этом случае программа может запускаться, даже работать, но иногда прекращаться с указанной ошибкой, связано это с ограничениями размера виртуальной памяти на один процесс в 32-битных системах.
Решение одно — установить Windows 10 x64 вместо 32-битной версии, о том, как это сделать: Как поменять Windows 10 32-бит на 64-бит.
Изменение параметров выгружаемого пула памяти в редакторе реестра
Еще один способ, который может помочь при появлении ошибки — изменение двух параметров реестра, отвечающих за работу с выгружаемым пулом памяти.
- Нажмите Win+R, введите regedit и нажмите Enter — запустится редактор реестра.
- Перейдите к разделу реестра
- Дважды нажмите по параметру PoolUsageMaximum (при его отсутствии — правый клик в правой части редактора реестра — создать — параметр DWORD и задайте указанное имя), установите десятичную систему счисления и укажите значение 60.
- Измените значение параметра PagedPoolSize на ffffffff
- Закройте редактор реестра и перезагрузите компьютер.
Если это не сработает, выполните еще одну попытку, изменив PoolUsageMaximum на 40 и не забыв перезагрузить компьютер.
А вдруг и это будет интересно:
- Windows 10
- Android
- Загрузочная флешка
- Лечение вирусов
- Восстановление данных
- Установка с флешки
- Настройка роутера
- Всё про Windows
- В контакте
Почему бы не подписаться?
21.02.2018 в 14:45
Изменение параметров выгружаемого пула памяти в редакторе реестра. Прошёл все шаги всё по старому помогает только выключение, а при перезагрузке гаснет монитор клавиатура тоже все диоды гаснут, и мигает индикатор монитора. Нажимаю кнопку стоп и тут же запускаю, windows с сигналом стикира запускается. Может мне уступили процессор с повреждением, но это вряд ли тогда бы он не работал.
14.06.2018 в 20:25
словила ошибку при открытии Excel c помощью LinqToExcel в С# — причина была в том что файл был ReadOnly. Убрала ReadOnly ошибка исчезла) Ура!
17.07.2018 в 10:11
Здравствуйте, Дмитрий. После обновления до Вин.1803 в ком. строке в среде восстановления (параметры-восстановление-перезагрузить сейчас- и т.д.) появилась запись «Недостаточно ресурсов памяти для обработки этой команды». Попробовал манипуляции с реестром по вашей статье, не получилось. Что тут можно сделать,надо ли устранять это явление? Прошу прощения,тут же нашёл ответ support.microsoft.com/ru-ru/help/4339170/not-enough-memory-resources-error-cmd-winpe-windows-10
25.08.2018 в 06:04
Здравствуйте, Дмитрий! При обновлении Windows далее 18666 (и даже при чистой установке) перестал монтироваться RAM диск программой SoftPerfect RAM Disk (v. 4.07), которая сообщает: «NT error code = C000009A: Недостаточно системных ресурсов для завершения вызова API, image status = Image load succeeded. Win32 error code = 0 Операция успешно завершена» На текущей версии Windows 17134.288 монтируется диск 14000 МБ (из возможных 32 ГБ). Поэтому пока живём. Но что будет завтра? Интересно, что на новых версиях Windows программа SoftPerfect RAM Disk монтирует виртуальный диск размером до 4095 МБ включительно, а 4096 МБ (то есть ровно 4ГБ) уже не монтирует. Что ей не нравится?
25.08.2018 в 14:20
Здравствуйте. Не могу ответить, тут бы самому потестировать, а предположений «сходу» у меня и нет.
10.01.2019 в 23:10
Такая же проблема но только на windows xp на самом начале запуска
21.05.2019 в 08:55
Не могу запустить игру (unturned) пишет недостаточно системных ресурсов и ничего не помогает.
21.05.2019 в 10:26
А файл подкачки не отключали случайно?
14.10.2019 в 10:53
Здравствуйте, у меня вайфай, при просмотре фильмов по телевизору система пишет, недостаточно ресурсов, закрыть браузер, что это значит?
14.10.2019 в 14:07
Здравствуйте. Браузер на телевизоре? А видео смотрите на каком-то сайте с «бесплатными фильмами»? Если да, то вероятнее всего просто действительно недостаточно ресурсов (памяти) на ТВ на всё это дело (сам файл видео, реклама на сайте и прочее).
29.04.2020 в 12:47
Здравствуйте, в папке реестра нету пункта — PoolUsageMaximum.
29.04.2020 в 15:13
Здравствуйте. В инструкции указано, что вы можете его создать.
Причины возникновения
Когда возникает ошибка, значит пользователь не может продолжать эффективную работу с программой, а значит дальнейшие операции могут не сохраниться, либо автоматически отформатированы системой.
Заблаговременно беспокоиться нет смысла, поскольку предупреждение начинает возникать за длительное время до происхождения сбоя, но запускать и надеяться, что ПК исправит ошибку сам, не стоит.
Вне зависимости от того, какая операционная система стоит на компьютере, данная ошибка предусмотрена везде.
Кроме того, вне зависимости от мощности ПК, ошибка может появится даже на самой навороченной и усовершенствованной модели.
Заложенный ресурс – это совокупность мощности всего устройства, которую он может задействовать.
В том случае, когда она бесцельно поглощается, полноценная работа на ПК оказывается невозможной.
Устранение
Несложно понять, что в зависимости от причины возникновения будет отличаться и решение. Впрочем, попробовать указанные методы стоит по порядку. Если способ обладает специфическим применением об этом будет указано.
Исключение антивируса
Этот способ чаще всего работает с играми и программами, скачанными с не официальных источников. Незначительное исключение составили Zenimax Online Studio и их единственный продукт, который конфликтует с антивирусом «Avast».
Как создать локальную учетную запись пользователя в Windows 10
Достаточно добавить приложение в исключения антивируса. Для этого, на примере «Аваст», требуется:
- Открыть окно антивируса.
- Вызвать «Настройки» и открыть «Общее».
- Нажать «Исключения» и «Добавить исключение».
- Выбрать программу через проводник.
Нехватка места на жёстком диске
Проблему «недостаточно ресурсов памяти» или системных ресурсов можно диагностировать через «Проводник». Достаточно посмотреть сколько памяти доступно на диске. При этом стоит помнить об объёме «Файла подкачки». Если объём последнего больше, чем объём свободного пространства, данная ошибка будет возникать с завидной периодичностью.
Проверить настройку «файла подкачки», можно следующим образом:
- Открыть «Пуск» и прописать «Настройка представления…».
- Выбрать предложенный пункт.
- Открыть «Дополнительно».
- Нажать «Изменить» на пункте «Виртуальная память».
- Проверить настройки для разных локальных дисков.
- Опционально! Убрать галочку «автоматически выбирать» и установить значения вручную.
Если же размер установлен в соответствии с общепринятыми правилами (от х1,5 до 0,5у, где х – объём ОЗУ менее 8ГБ, а у – более), то потребуется освободить место на жёстком диске.
Ограничение в движке
Наличествующие ресурсы не соответствуют минимальным требованиям.
В качестве исключения уже указывалась одна из версий Photoshop, где ошибка «не хватает системных ресурсов» провоцировалась самой программой. Стоит отметить, что некоторые игры обладают аналогичным свойством. Например, можно вспомнить Sims 3, которая вылетала с аналогичной ошибкой при нехватке ОЗУ или при наличии старой видеокарты. Обойти ошибку можно лишь изучив файлы конфигурации. При этом стоит понимать, что работоспособность игры при успешном обходе требований будет ужасной. На примере тех же Sims 3 – увидеть фпс выше 5 (на устаревшей видеокарте) почти нереально.
Устраняем ошибку 0x80300024 при установке Windows 7
Нехватка ресурса
Только х32/х86 ОС Windows, имеющая более 4 ГБ ОЗУ
Ситуация с недостатком ресурсов возникает редко, но связана с забавным явлением. Windows в своей 32-х разрядной версии (она же х86) не поддерживает объём ОЗУ более 4 ГБ. Можно заставить систему работать с чуть большим объёмом оперативной памяти. Для этого потребуется изменить несколько ключей реестра
Важно понимать, что отменить данное действие можно будет только через «безопасный режим», поэтому лучше заранее сделать резервную копию реестра. Приступим:
- Нажать «Win+R», куда вписать «regedit».
- Пройти по пути:
HKEY_LOCAL_MACHINE\System\CurrentControlSet\Control\Session Manager\Memory Management

- Для параметров: PagePoolSize и PoolUsageMaximum установить значения «ffffffff» и «60» соответственно (для установки 60 потребуется переключить систему счисления в «десятичная»).
Примечание! Отсутствующий параметр предстоит создать, как DWORD (32 бита).
- Перезагрузить компьютер.
Всевозможные сборки Windows зачастую имеют данный ключ установленным по умолчанию. Это и позволяет 32-х разрядной системе «видеть» большие объёмы памяти.
Ошибка 0×80080005 в windows 7
Добрый день уважаемые читатели, если кто не в курсе, то на октябрь 2016 года windows 7 самая популярная операционная система в мире, более 50 процентов, вроде уже давно выпущена, но все равно в ней бывают не приятные моменты, один из моих читателей восстанавливал свою ос из резервной копии, в итоге у него теперь не удается устанавливать обновления и он получает ошибку 0×80080005 в windows 7, ее мы и будем решать.
Причины ошибки 0×80080005
Давайте с вами разберем основные причины, которые могут вызывать данную проблему:
- Повреждены системные файлы с обновлениями
- Нет доступа к серверам обновлений windows
- Глюк стека TCP/IP
- Физические проблемы с жестким диском
Методы решения ошибки 0×80080005
И так, сразу скажу, что все это не смертельно, тем более тем кто уже сталкивался с ситуацией, где был бесконечный поиск обновлений windows 7, вот там кому, то пришлось попотеть. Ниже представлено как выглядит ошибка 0×80080005.
Проверка доступности серверов обновлений
Первым делом вам следует проверить есть ли у вас интернет, если есть вас доступ до серверов Обновлений windows, возьмите из моего списка любой адрес без звездочки и скопируйте его в адресную строку браузера, в идеале у вас должно открыться окно с текстом:
Если не открывается, но интернет у вас есть, то проверьте не блокирует ли сайт ваш firewall или антивирус, если с ними все нормально, то советую произвести сброс tcp ip и Winsock, это помогает в 15-20 процентах случаев. Если вы не попали в этот процент, то двигаемся дальше.
Удаление поврежденных компонентов
Еще очень частой причиной ошибки 0×80080005 в windows 7, бывает повреждение содержимого папки C:\windows\SoftwareDistribution. У вас тут два варианта:
- Удаление ее содержимого. Переходим в C:\windows\SoftwareDistribution. Именно сюда windows кладет скачанные обновления, которые могут быть битыми и мешать следующим установкам. Выделяем все папки и удаляем их. У меня в итоге получилось вот так
- Либо переименовывание ее в другое имя, для этого открываем командную строку от имени администратора и вводим вот такой код
net stop wuauserv
rename c:\windows\SoftwareDistribution softwaredistribution.old
net start wuauserv
exit
В результате этих команд будет выключена служба обновления, переименованная папка softwaredistribution и включена служба обновлений. Теперь откройте C:\windows и увидите результат в виде старой и новой папки softwaredistribution. Не забываем перезагрузиться.
Если вам все это дело не помогло, то еще есть вариант, в виде обновления агента установки обновлений windows.
Тут лишь нужно выбрать нужный вариант.Ставится он просто в два клика next, потом потребуется перезагрузка.
Проверка жесткого диска
Если вам опять не повезло, то возможно есть проблема на уровне файловой системы или же на уровне физического состояния жесткого диска. Если у вас стал крошиться жесткий диск, то с большой вероятностью вы можете увидеть ошибку 0×80080005 в windows 7.
Первое, что нужно сделать это проверить состояние жесткого диска, я описывал самые нормальные программы для этого дела, если же со здоровьем HDD все хорошо, то следует проверить локальные диски на наличие ошибок, делается это просто:
Открываете командную строку с параметрами администратора и пишите
В реальном времени диск C: проверить не получиться и придется согласиться на перезагрузку.
Сама проверка будет в пять этапов, по окончании которых вы получите информацию, есть ли у вас поврежденные сектора и можно ли их восстановить.
Если это не помогло устранить ошибку 0×80080005, можете попробовать восстановить системные службы, так же в командной строке введите:
Процесс этот не скорый, займет минут 15.
Установка kb3172605
Да именно оно может помочь в устранении 0×80080005 ошибки. Переходим на сайт https://support.microsoft.com/ru-ru/kb/3172605, и выбираем нужную вам версию, после того как скачали, нажимаете WIN+R и вводите services.msc
Находим службу Центр обновления windows и в ее свойствах делаем тип запуска отключено, это нужно для установки обновления в ручную.
После чего запускаем kb3172605.
Если и он не помог и вы видите ошибку 0×80080005, то вам советую не заморачиваться и произвести чистую установку windows 7































