Файл с расширением .dat
Data File
Тип данных: Текстовый и бинарный файл
Mime-type: application/octet-stream
Разработчик: Неизвестно
HEX: 5A 4F 41 47 5A 49 50
ASCII: ZOAGZIP
Общий формат для хранения данных различными приложениями. Как правило, файл DAT можно открыть только программой, которая создала этот файл. Данные могут храниться как в текстовом, так и в двоичном виде. Текстовые файлы DAT можно просмотреть в любом текстовом редакторе.
Примеры программ, которые создают и используют файлы DAT: Microsoft Visual Studio, Corel WordPerfect, Nero ShowTime, Nullsoft Winamp, SoftVelocity Clarion, Ontrack EasyRecovery, Runtime GetDataBack, программное обеспечение MapInfo.
Похожие форматы
2. Файл данных деинсталлятора Inno Setup
Inno Setup Uninstaller Data File
Тип данных: Двоичный файл
Mime-type: application/octet-stream
Разработчик: Jordan Russel
HEX: 49 6E 6E 6F 20 53 65 74 75 70 20 55 6E 69 6E 73 74 61 6C 6C 20 4C 6F 67 20 28 62 29
ASCII: Inno Setup Uninstall Log (b)
Файл содержит данные, необходимые для корректного удаления программы, которая использует мастер установки (инсталлятор), написанный на Inno Setup. Inno Setup — это бесплатная система разработки инсталляторов с графическим интерфейсом для Windows-приложений.
Файл с расширением DAT создается в процессе установки программы в Microsoft Windows и обычно называется unins000.dat. Каждому DAT-файлу соответствует исполняемый файл unins000.exe, который запускается в том случае, если пользователь инициирует удаление программы. Исполняемый файл обращается к файлу DAT и получает из него необходимую информацию для удаления программы с компьютера.
Как правило, файлы unins000.dat и unins000.exe расположены в папке с установленной программой в каталоге Program Files.
Как открыть на компьютере?
Если пользователь не знает, как открыть файлы с форматом dat, следующие популярные программы без проблем выполнят задачу:
- Total Commander;
- WinDJView;
- Word.
Запуск данных осуществляется классическим способом, как будет показано ниже.
Total Commander
Файловый менеджер может быть установлен на операционную систему Windows и выполняет чтение таких форматов, как dat. Для того, чтобы открыть объект, необходимо нажать мышью на кнопку «файл», после чего выбрать вариант «открыть». Далее система предложит выбрать область памяти, где находится объект, и запустить его правым нажатием, после чего завершить процедуру кнопкой «открыть».

WinDjView
Подобная программа отлично справляется с просмотром, а также с редактированием данных с расширением dat. При этом пользователям доступен русифицированный пакет, который обеспечит восприятие команд. После запуска программы система автоматически предложит список из возможных файлов для открытия, среди которых следует выбрать необходимый объект.

Word
Программное обеспечение является стандартным во многих версиях операционной системы Windows. Оно позволяет открыть объект, а также просмотреть и отредактировать данные, которые представлены в двоичном варианте.
Чтобы открыть необходимый объект на компьютере, следует нажать на кнопку «файл» в верхнем меню после запуска программы и выбрать вариант «открыть…». Система предложит выбрать ту область памяти, где размещен объект, который требуется запустить. Далее необходимо отметить выбранный файл и продолжить запуск с помощью кнопки «открыть».

Несмотря на то, что название формата пугает многих неуверенных юзеров, запуск данных сопровождается классическими действиями в выбранном ПО.
Выясняем подробную информацию о DAT файле
Существуют специальные программы, которые определяют тип файла. Кроме того, они помогают выбрать программу, с помощью которой можно просмотреть данные.
Способ 1: File Type Verificator
File Type Verificator — это бесплатная программа, которая в разы упростит задачу определения DAT файла. Она легкая в использовании, поэтому серьёзных трудностей возникнуть не должно.
- Запустите File Type Verificator.
- На панели управления нажмите кнопку «Добавить файл…» (самый первый значок).

Выберите необходимый вам файл и откройте его.

После загрузки файла, нажмите на него левой клавишей для просмотра деталей.

Как видно на скриншоте, в DAT файле оказалась JPG картинка, которую можно открыть в любой программе, поддерживающей просмотр изображений. Можно попытаться открыть фото с помощью File Type Verificator.
- Нажмите на файл в списке правой кнопкой мыши.
- Наведите курсор на «Открыть в» и выберите меню «Ассоциированной программе…».

Изображение откроется в той программе, которая ассоциируется с типом этого файла. В нашем случае, картинка открылась в стандартной программе просмотра фотографий.

Способ 2: Win Hex
Win Hex — это мощная утилита, которая имеет множество функций. Она часто используется профессионалами или просто опытными пользователями. Для новичков она сложная. Возможности этой программы очень большие, они не ограничиваются простым определением ДАТ файла. Например, она может редактировать RAM, давая доступ к виртуальной и физической памяти процессоров. Также, есть функция восстановления стёртых данных. Но в отличии от предыдущей программы, WinHex условно-бесплатная. Дополнительные возможности покупаются, но наша задача, заключается лишь в изучении DAT файла, поэтому они нам не нужны.
Данный софт доступен на английском. Если вам неудобно пользоваться на данном языке, то его можно поменять на русский.
- Зайдите в WinHex.
- В меню выберите «Help», наведите на «Setup» и нажмите на «Russian. please!»

Перейдём к самому определения файла.

Откройте нужный вам файл.

У вас появится примерно такое окно, как на скриншоте.

Перемещаем ползунок вправо и находим строки, которые сообщат вам о программе, в которой был создан файл.

Данный файл создавался в фоторедакторе Photoshop, поэтому, можно сделать вывод, что это обычная картинка. Открыть её вы сможете в любой программе, поддерживающей осмотр изображений.
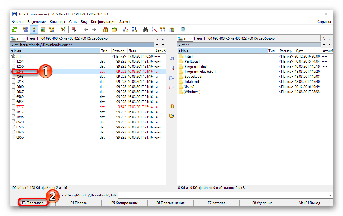
Способ 3: Total Commander
Total Commander — это многофункциональный файловый менеджер, который также позволяет просматривать DAT файлы. Программа имеет множество возможностей. Например, имеет встроенный спец архиватор, поддерживает разные полезные плагины. Условно-бесплатная или требует регистрации, но это не мешает свободно использовать её на протяжении 30 дней.
- Откройте Total Commander.

Найдите ДАТ файл, который нужно открыть.
Выделите его и нажмите «Просмотр».

Откроется вот такого вида файл. Аналогично WinHex, показывает где был создан файл.

А вот текст просматривается свободно.

Другие методы
Можно поступить проще, щелкнуть два раза по файлу. Система сама предложит программу для открытия. Но так происходит не всегда, поэтому приходится прибегать к альтернативным методам.

Чем открыть файл в формате DAT
Формат DAT – это расширение для хранения необработанных данных любого типа (от обычных двоичных значений до шифрованного кода вредоносного ПО). Файл с таким форматом может быть создан большинством программ.
Особенности расширения
Файл DAT не имеет значка, а при попытке запуска файла операционная система предложит пользователю самостоятельно выбрать приложение для открытия документа. В ОС Windows пользователи часто сталкиваются с файлами DAT, которые периодически появляются на рабочем столе или в разделе «Мои документы». Документы с названием WinMail.dat или MailExchange.dat – это объекты, которые создаются установленными на ПК почтовыми клиентами и мессенджерами. Они хранят в себе историю переписки, прикреплённые файлы и данные о контактах пользователя.
Программы для открытия DAT файлов
Расширение DAT пользователь не может открыть вручную. Посмотреть содержимое файла можно только в текстовом редакторе или с помощью той программы, которая его создала. В качестве текстового редактора можно использовать стандартный Блокнот Windows, Notepad++ или любой другой текстовый редактор.

Скорее всего, содержимое DAT будет зашифровано, поэтому пользователь не сможет понять, какие действия выполняет файл. Посмотреть функцию объекта можно в программе, которая его сгенерировала. Если вы не знаете, какая программа сгенерировала DAT, попробуйте поочередно следующие приложения или открыть Dat онлайн:
Также, советуем обращать внимание на размер файла. Объект, который занимает сотни мегабайт, скорее всего, откроется с помощью видеоредактора
Размер 5-15 мегабайт указывает на аудиофайл, а все, что меньше 5 МБ – это текстовые документы.
Видео-поток с диска Video CD (VCD). Чаще всего хранится в формате MPEG-1 или MPEG-2. Содержит актуальные видео-данные, которые воспроизводятся с VCD.
Примечание: проигрыватели Video CD должны воспроизводить видео из файлов DAT без необходимости вручную открывать данные файлы.
Чем открыть файл в формате DAT (VCD Video File)
Формат dat , вариант 3:
Название форматаВложенное е-мэйл сообщение
Разработчик:Майкрософт
Описание расширения
Файлы формата.DAT могут содержать электронное сообщение в TNEF-формате (Transport Neutral Encapsulation Format). Как правило, такой формат отправки писем используют клиенты Microsoft Outlook и программное обеспечение Microsoft Exchange.
Обычно.DAT-файлы содержат инструкции сложного форматирования текста, специальные средства Outlook, а также файлы-вложения.
Если почтовый клиент получателя сообщения не поддерживает такое форматирование, то тогда и появляется вложенный файл с именем Winmail.dat.
Чтобы отключить отправку писем в TNEF-формате, нужно в настройках почтового клиента отключить использование. -формата при отправке корреспонденции, выбрав в качестве альтернативы. или обычный .
Открыть такое сообщение можно с помощью Почты Windows (Microsoft Windows Mail), почтовым клиентом Microsoft Outlook, либо специальными программами, например бесплатной Winmail.dat Reader.
Обновлено: 17.09.2016г.1
)
Файлы с расширением.dat хранятся на дисках VCD (Video CD). Поскольку на смену устаревшей технологии VCD давно пришли DVD и Blu-ray, большинство современных медиаплееров не поддерживают просмотр DAT. Конечно, вы можете поискать плеер с поддержкой чтения DAT, однако, ввиду устаревания формата, целесообразно будет конвертировать такие файлы в более современные форматы: AVI, MP4, MKV, WMV и другие. Это легко сделать с помощью Movavi Конвертера Видео – удобной программы для работы с видео, которая поможет вам изменить формат ваших видеофайлов в считанные минуты без установки каких-либо дополнительных кодеков!
Просто скачайте нужную версию программы, прочтите эту инструкцию, и вы узнаете, как быстро и без труда сконвертировать файлы DAT в другой формат.
1.
Скачайте Movavi Конвертер Видео
Скачайте и запустите установочный файл программы. Следуйте инструкциям на экране, и уже через пару минут видеоконвертер будет полностью готов к работе.
2.
Добавьте видео в программу
Кликните по кнопке Добавить файлы, выберите вариант Добавить видео и укажите файлы DAT, которые хотите сконвертировать. Нажмите кнопку Открыть, и файлы будут добавлены в видеоконвертер. Вы также можете перетащить видео в программу из окна Проводника.
3.
Выберите формат для итоговых файлов
Перейдите на вкладку Видео в нижней части окна программы и выберите формат, в который хотите преобразовать ваши видеозаписи. Если вы планируете хранить и смотреть видео на компьютере, оптимальным выбором станут популярные форматы AVI, MKV и MP4. Вы также можете сделать видео для мобильного устройства: откройте вкладку Устройства и найдите марку и модель своего гаджета.
4.
Приступите к конвертации файлов
По умолчанию программа сохраняет файлы в библиотеку Movavi Library. Если вы хотите назначить другое место сохранения, нажмите кнопку с изображением папки и укажите нужную директорию. После этого нажмите кнопку Старт, и конвертация будет запущена. Когда процесс преобразования файлов закончится, откроется папка с готовым видео.
Привет друзья! Наша тема сегодня коснется файлов с форматом расширения dat. Если вы читаете эту информацию, то у вас возникли трудности при попытке открыть подобный файл. Не волнуйтесь, сейчас все сделаем, и вы посмотрите, что же за информация хранится в вашем файле.Файл в формате dat — это файл, содержащий какую-либо информацию: текст, видео, аудио, карты и прочее. Род происхождения, которой будет основополагающим фактором при выборе программы для открытия.
Итак, чтобы узнать, какой программой открыть файл ДАТ, необходимо посредством специальной программы, например File Type Verificator или WinHex, посмотреть название и уже основываясь на полученных данных выбирать программу
Важно! Эти действия необходимо выполнять лишь в том случае, если вы не знаете род происхождения имеющегося у вас файла
Как правило, наиболее распространенными являются файлы трех видов:
1. Формат файла dat1 (Data File) — это единый формат для сохранности данных в разных приложениях. Данные, обычно, хранятся в текстовом виде, реже в двоичном. Открыть такой файл, данные которого хранятся в двоичном виде можно лишь при помощи программы, в которой он был создан, а данные хранящиеся в текстовом виде открываются при помощи любого графического редактора:
Total Commander
2. Формат файла dat2 (Winmail.dat) — это вложения в электронную почту. Такие файлы содержат информацию о расширенной обработке текста в извещениях (RTF), отправленных посредством Microsoft Outlook или Exchange Server. Они присоединяются к основному сообщению в конце, на тот случай, если не поддерживается формат РТФ.
Часть 2. Бесплатный проигрыватель файлов DAT — бесплатный проигрыватель Blu-ray
Чтобы воспроизвести файл DAT, вы можете положиться на популярное программное обеспечение для воспроизведения мультимедийных файлов, Бесплатный Blu-ray-плеер. Он может воспроизводить любые часто используемые форматы видео, включая DAT, MP4, MOV, AVI, MKV, FLV и другие.
- 1. Free Blu-ray Player — это бесплатное программное обеспечение для воспроизведения видео и аудио, которое может помочь вам воспроизводить различные мультимедийные файлы с отличным визуальным и звуковым эффектом.
- 2. Поддержка любых популярных видеоформатов, включая DAT, MP4, MKV, MOV, AVI, FLV и другие.
- 3. Воспроизведение DAT и других видеофайлов на VCD, DVD, и Blu-ray плавно.

Определяем тип файла, скрываемого за расширением dat
File Type Verificator
Как было сказано, в файле с расширением dat может храниться разнообразная информация. В зависимости от нее, такой документ будет открываться различными программами. Дабы не гадать, наш файл является видеороликом, ведет к прослушиванию потокового аудио или содержит в себе текстовую информацию, можно воспользоваться простой утилитой под названием File Type Verificator. Более продвинутые юзеры могут использовать и Win Hex.
Пошаговая инструкция по работе с утилитой File Type Verificator
.
1.Запускаем приложение и добавляем наш файл в окно для анализа.
Это можно сделать посредством функции drag&drop или клавиши «Добавить файл…» в главном меню.
2.Выделяем добавленный документ и смотрим подробную информацию о нем.

Как правило, утилита отображает не только данные о содержимом файла (видео, текст), но и показывает, с помощью какой программы, установленной в системе, его можно открыть.
Уход за ноутбуком
В нашем случае dat-файл определился как видео файл, открываемый через KMPlayer. Для текстовых и графических файлов доступна опция их предварительного просмотра, которая, к большому сожалению, очень часто просто не срабатывает – вместо графики или текста открывается пустое окно предпросмотра.
Вторым способом определить содержимое файла формата dat является использование файлового менеджера Total Commander. Даже с предустановленными плагинами для воспроизведения аудио и видеоинформации, встроенный просмотрщик не всегда справляется с отображением видео в формате dat и воспроизведением аудио-файлов. Определять и отображать на экране содержимое текстовых и графических файлов в формате dat в Total Commander получается великолепно и без плагинов.
Часто задаваемые вопросы о процессе Windows 0.dat
что делать, если флаг антивируса поднят с именем 0.dat?
Ответ: вы можете сделать две или три вещи, если возникнет такая проблема. Первое, что вы можете сделать, это заблокировать приложение через брандмауэр, поскольку он блокирует, что не будет мешать работе ваших игр.
Второе, что вы можете сделать, это Удалить этот файл, так как это может быть рискованно, потому что многие файлы ссылаются на этот файл, и он может нанести вашему компьютеру вред любым другим способом, а это означает, что в случае чего вы не сможете играть в игры, пока не переустановите его.
Много раз файл замедляет ваш PC сразу после того, как вы откроете свою систему, так как это можно исправить, исправив драйверы, потому что может быть, что файл несовместим с версией драйверов или сам файл устарел и нуждается в обновлении.
Как открыть файлы DAT в Windows 10
Чтобы открыть файл .DAT, вам понадобится расширенный текстовый редактор, такой как Notepad++, который в большинстве случаев может легко обрабатывать файл DAT. Обычно файлы DAT содержат двоичный код или текст, но иногда они могут также содержать аудио или видео файлы.
Поэтому, прежде чем открывать файл DAT, примите обоснованное предположение о том, каким он может быть, а затем откройте его с помощью соответствующего программного обеспечения.
Способ 1: открыть файл DAT с помощью текстового редактора Notepad ++
Если вы думаете или предполагаете, что файл DAT, который вы хотите открыть, содержит тексты (поскольку размер файла .DAT очень мал в килобайтах), то в этом случае лучше всего использовать текстовый редактор. Здесь мы используем текстовый редактор Notepad++, который является бесплатным редактором исходного кода, вы можете использовать любое программное обеспечение для редактирования текста для открытия файлов DAT.
Процесс довольно прост. Узнайте, как открыть файл DAT в Windows 10 с помощью текстового редактора Notepad++:
Шаг (1): Сначала загрузите Notepad++ и установите его на свой компьютер с Windows 10.
Шаг (2): Перейдите к файлу .DAT, который вы хотите открыть, щелкните по нему правой кнопкой мыши и выберите опцию «Открыть с помощью».

Шаг (3): Теперь выберите «Notepad++» из списка и нажмите кнопку «ОК».
Примечание. Вы также можете использовать обычный блокнот, который входит в комплект Windows, но он не всегда работает.
Шаг (4): Если файл DAT содержит простой текст (маловероятно), вы сможете очень легко прочитать содержимое.

Шаг (5): И если файл DAT, который вы только что открыли, полон ссылок NUL или неясных символов, то это означает, что он зашифрован или содержит файл изображений/видео/аудио.

Таким образом, вы можете увидеть, как просто открыть файлы DAT в Windows 10 с помощью текстового редактора.
Способ 2: открыть файлы .DAT с аудио или видео проигрывателем
Перед открытием файла DAT всегда сначала проверяйте размер файла. Это связано с тем, что если размер файла DAT большой (например, 10-15 МБ или сотни МБ), то, скорее всего, это будет аудиофайл или видеофайл. Вы можете легко посмотреть на размер файла .dat, щелкнув по нему правой кнопкой мыши и выбрав « Свойства» .
Итак, после проверки размера файла, если вы предполагаете, что ваш файл может быть аудио или видео, лучше всего открыть их с помощью видеоплеера или аудиоплеера .
- Чтобы открыть файл DAT, содержащий видеоконтент, щелкните его правой кнопкой мыши и откройте с помощью VLC Media Player или Windows Media Player.
- Чтобы открыть файл DAT, который содержит музыку или аудиоконтент, щелкните его правой кнопкой мыши, а затем откройте с помощью Groove Music , VLC Media Player или Windows Media Player.
Способ 3: открыть файлы Winmail.dat онлайн
В случае, если вы получили файл DAT по электронной почте, вам нужно быть очень осторожным, потому что электронная почта — это самый простой способ доставки вирусов и шпионских программ через вложения. Таким образом, вы должны быть очень осторожны, прежде чем открывать любые файлы .dat, полученные в виде вложений с электронным письмом.
Мы рекомендуем не открывать такие файлы, если полученное вами электронное письмо не было получено от доверенного лица и если оно не было должным образом проверено антивирусным программным обеспечением или программным обеспечением для обеспечения безопасности в Интернете.
Многие люди заметили, что почтовые серверы (в частности, Microsoft Outlook) иногда автоматически конвертируют электронную почту в формат DAT. В таких случаях использование популярного онлайн-инструмента Winmaildat.com — это самый быстрый способ открыть файл DAT в системе Windows 10. Вот как быстро открыть файл DAT онлайн:
- Сначала загрузите вложение .DAT с вашего электронного письма.
- Затем перейдите на сайт Winmaildat.com и нажмите кнопку «Выбрать файл».
- Теперь выберите файл DAT и нажмите кнопку «Открыть».
- После загрузки файла .dat нажмите кнопку «Пуск».
Теперь веб-сайт проанализирует файл и покажет вам все, что содержит файл DAT. Вы можете нажать на файлы, чтобы загрузить их на свой компьютер, а затем вы можете открыть его, чтобы увидеть все его содержимое.
Формат DAT – что это
При работе приложения используют разнообразные данные. Для записи информации, создаются документы со своеобразной структурой и расширением – DAT. Название – сокращение слова data – в переводе с английского данные. Имя указывает на то, что внутри:
- изображение;
- текстовая или двоичная информация;
- данные для видеофайлов;
- аудиозапись;
- записи пользователей в компьютерных играх или сохраненные фрагменты уровня;
- базы данных;
- служебная информация операционной системы.
Этот формат применен в отдельных служебных файлах в ОС Windows, в программах Yahoo! Instant Messenger и других. Создать и обращаться к этому типу файлов могут десятки программ. Это универсальный хранитель информации, который используется приложениями. Для запуска файла вручную пользователю потребуется выбрать утилиту, которая сможет распознать и открыть документ. Выходит замкнутый круг – не зная, что внутри сложно подобрать ПО, для запуска, а узнать содержимое, без нужного софта не выходит.
Перечень основных программ, которые записывают или используют в работе DAT файлы:
- Microsoft Visual Studio – ряд утилит, разработанных Microsoft, для создания консольных приложений с графическим интерфейсом.
- Corel WordPerfect – офисный пакет программ для работы с текстами.
- Nero ShowTime – мультимедийный проигрыватель аудио и видеофайлов.
- Nullsoft Winamp – универсальный проигрыватель для мультимедийных файлов и потоковых передач с большим количеством стандартов.
- Ontrack EasyRecovery – утилита для восстановления поврежденной и стертой информации.
- Runtime GetDataBack – программа для восстановления удаленных файлов.
- Pitney Bowes MapInfo – приложения для анализа и обработки растров.
И это далеко не полный перечень. Просмотреть информацию можно в текстовом редакторе (например, стандартный блокнот Notepad). Понятный пользователю результат получится, если содержимое текстовое. В других случаях служебные символы будут малоинформативными.
Применение формата
Существует 11 видов DAT файлов. Это ресурсные файлы в играх, для записи видео и аудиоинформации, служебных данных ОС, пользовательского реестра, паролей, настроек, истории посещений страниц в браузере, базы данных, другие.
Часто встречаются:
- Data File – текстовый файл. Как вариант – к нему обращается стандартная офисная программа Microsoft Word.
- Winmail.dat – применяются для электронной почты, мессенджеров, чатов: Skype, Microsoft Outlook и других. Хранят расширенный вариант форматирования текста.
- VCD Video File – документы видеоплейеров.
- Wand.dat – сохраняют логины и пароли доступов.
- Inno Setup Uninstaller Data File – участвует в удалении программы из памяти устройства.
- Piriform Dat File – записывает параметры работы программы.
- Porteus Save Container File – разработан для ОС Linux, хранит историю посещений браузера, сохранные страницы.
- Minecraft Data File – применяется в игре Minecraft для записи игровой информации.
Чем открыть файл DAT
В Windows: Microsoft Windows, Yahoo! Instant Messenger, Miranda IM, FileAlyzer, Skype, Ontrack EasyRecovery, Peachtext, SmartWare, Norton SystemWorks, AOL Instant Messenger (AIM), Inno Setup, Firefox, Microsoft Word, Allegro, PSpice, Safari, Mini-Flash Programming Software, Pegasus Mail, Winmail Opener, Microsoft Exchange Server, KaZaa, BitDefender, AVG Antivirus, CA Anti-Spyware, LogiKal, MapInfo, LabVIEW, ZEMAX, Palm, Desktop, 602PC Suite, XnView, Daqarta, Nero Multimedia Suite, My Personal Programmer, BrainVoyager QX, Corel WordPerfect, Corel WordPerfect Office, SeeYou, UFOCaptureV2, Любой текстовый редактор В Mac OS: Любой текстовый редактор В Linux: RADIANCE, GLPK, DataFlex, GEdit, Kate, KWrite, Любой текстовый редактор Кроссплатформенное ПО: Trillian В Windows Mobile/CE: TomTom Navigator В Google Android: Opera Mobile В MS-DOS: MS-DOS, Novell NetWare В Apple iOS (iPhone, iPad, iPod): iPhoto




























